Per-Instruction Dataflow

This page shows how data actually moves through the hardware once an instruction is dispatched. The figures below recast the block diagram from Top-Level Architecture through an instruction’s lens.

1. GEMM

GEMM instruction dataflow

Figure 10 Figure 5. Dataflow when a GEMM instruction dispatches. dest_addr and src_addr live in the L2 cache address space; shape / size pointers index the Constant Cache.

Path Summary

  1. Dispatcher reads shape_ptr_addr / size_ptr_addr from the Constant Cache to obtain the tile parameters.

  2. Weight Buffer prefetches a tile’s worth of weights from the HP ports.

  3. L2 cache src_addr streams activations into the systolic array.

  4. The array accumulates Weight Stationary → Accumulator → Post-Process.

  5. The result is written back to L2 cache at dest_reg.

2. GEMV

GEMV instruction dataflow

Figure 11 Figure 6. Dataflow for a GEMV instruction. Same ISA layout as GEMM, but weights are consumed in a Weight Streaming pattern, fanning out across 4 GEMV cores in parallel.

Path Summary

  1. Dispatcher resolves pointers → per-core shape distribution.

  2. Weight Buffer → 4 GEMV cores, streaming by row partition.

  3. L2 cache → per-core L1 cache for activation preload.

  4. 32-lane LUT-based MAC inside each core + 5-stage reduction tree → scalar result.

  5. Post-Process (scale, bias) → L2 cache or direct SFU FIFO.

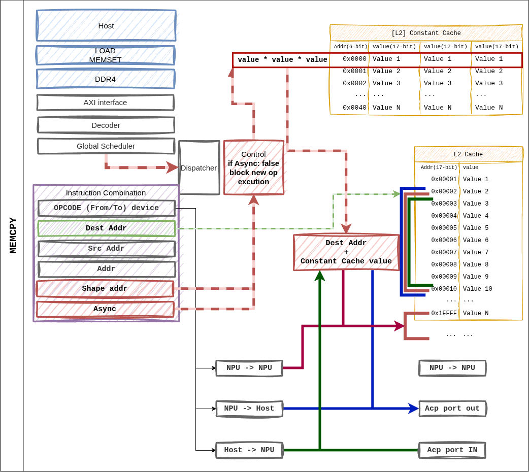
3. MEMCPY

MEMCPY instruction dataflow

Figure 12 Figure 7. MEMCPY instruction. The from_device / to_device combination supports host ↔ NPU and NPU ↔ NPU transfers.

Supported Combinations

from_device

to_device

Path

1 (Host)

0 (NPU)

ACP → L2 cache write. Used for weight / input loads.

0 (NPU)

1 (Host)

L2 cache → ACP. Returns output tokens / KV entries.

0 (NPU)

0 (NPU)

Intra-L2 block move (on-device rearrangement).

When async = 1, execution continues to the next instruction immediately. The Global Scheduler tracks the completion fence.

4. MEMSET

MEMSET instruction dataflow

Figure 13 Figure 8. MEMSET writes directly from the Dispatcher into the Constant Cache — the only instruction that bypasses the L2 cache.

Characteristics

  • A single instruction can write up to three 16-bit values (a, b, c) at once.

  • Typical use: initialize the (M, N, K) tuple at the start of a layer, or inject weight / activation scale factors.

  • dest_cache selects which cache bank is targeted (fmap_shape vs. weight_shape).

5. CVO (SFU)

CVO does not have a dedicated figure, but the path is:

Dispatcher
    │
    ▼
cvo_control_uop_t → SFU (single BF16 scalar pipeline)
                       ▲
                       │ L2 cache ``src_addr``  ─── input vector
                       │
                       ▼
                    function pipeline (CORDIC / LUT)
                       │
                       └─► L2 cache ``dst_addr`` / GEMV direct FIFO

Fast Path: if the SFU consumes the output of the preceding GEMV immediately, src_addr is set to a special tag and the L2 round trip is skipped. The Dispatcher’s dependency-tracking logic decides this automatically.

6. Dependencies and Completion

Inter-instruction dependencies are resolved in the Global Scheduler via two checks.

  • Address hazard: read-after-write on dest / src L2 addresses.

  • Resource hazard: occupancy of the GEMM / GEMV / SFU resources.

Completion of an asynchronous instruction (async = 1) is collected by the fsmout_npu_stat_collector block and reported to the host via the AXI-Lite STAT_OUT register.