명령어별 데이터플로우

각 오피코드가 디스패치된 후 실제 하드웨어 상에서 데이터가 어떻게 이동하는지를 도식화합니다. 아래 그림들은 탑레벨 아키텍처 의 블록 다이어그램을 명령어 관점에서 재구성한 것입니다.

1. GEMM

GEMM 명령어 데이터플로우

그림 10 Figure 5. GEMM 명령어 디스패치 시의 데이터 경로. dest_addr / src_addr 은 L2 Cache 주소공간을, shape/size pointer 는 Constant Cache 인덱스를 가리킵니다.

경로 요약

  1. Dispatcher 가 shape_ptr_addr / size_ptr_addr 로 Constant Cache 조회 → 타일 파라미터 취득.

  2. Weight Buffer 가 HP 포트에서 가중치 행렬 을 타일 단위로 프리페치.

  3. L2 Cache src_addr → 시스톨릭 어레이로 액티베이션 스트리밍.

  4. 시스톨릭 어레이가 Weight Stationary 로 누적 → Accumulator → Post-Process.

  5. 결과가 L2 Cache dest_reg 에 기록.

2. GEMV

GEMV 명령어 데이터플로우

그림 11 Figure 6. GEMV 명령어 데이터 경로. GEMM 과 동일한 ISA 레이아웃이지만, 가중치는 Weight Streaming 으로 소비되며, 4 개 GEMV 코어가 병렬 분배됩니다.

경로 요약

  1. Dispatcher 가 포인터 조회 → GEMV 코어별 shape 분배.

  2. Weight Buffer → 4 개 GEMV 코어로 행 단위 분할 스트리밍.

  3. L2 Cache → GEMV 코어의 L1 Cache 로 액티베이션 프리로드.

  4. 코어 내부 32 레인 LUT 기반 MAC + 5 단 reduction tree → 스칼라 결과.

  5. Post-Process (scale, bias) → L2 Cache 또는 SFU 직결.

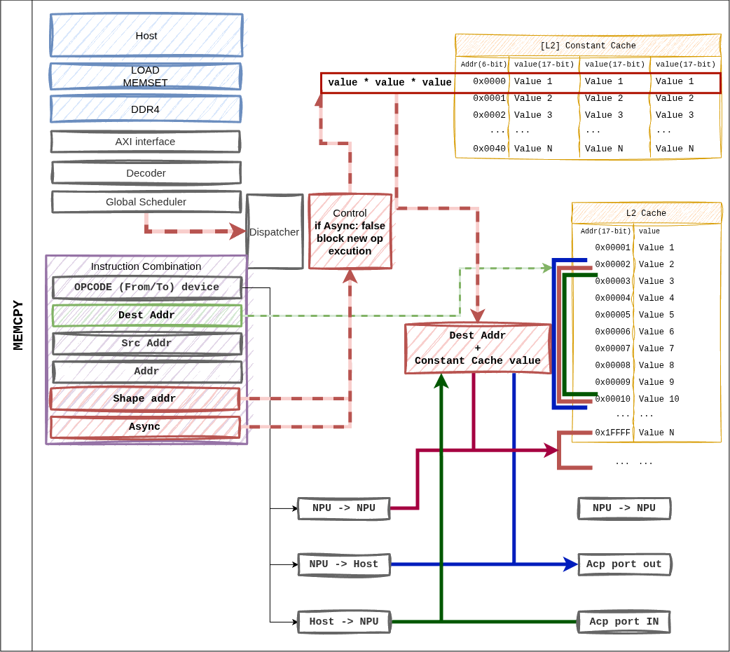
3. MEMCPY

MEMCPY 명령어 데이터플로우

그림 12 Figure 7. MEMCPY 명령어. from_device / to_device 비트 조합으로 호스트 ↔ NPU, NPU ↔ NPU 전송을 모두 지원합니다.

지원 조합

from_device

to_device

경로

1 (Host)

0 (NPU)

ACP → L2 Cache 기록. 가중치/입력 로딩에 사용.

0 (NPU)

1 (Host)

L2 Cache → ACP. 결과 토큰 / KV 캐시 반환.

0 (NPU)

0 (NPU)

L2 내부 블록 간 이동 (디바이스 내 재배치).

async 비트가 1 이면 디스패치 후 즉시 다음 명령어로 진행. Global Scheduler 가 완료 fence 를 추적합니다.

4. MEMSET

MEMSET 명령어 데이터플로우

그림 13 Figure 8. MEMSET 은 Dispatcher 에서 직접 Constant Cache 로 값을 기록합니다. L2 Cache 를 경유하지 않는 유일한 명령어입니다.

특징

  • 한 명령어로 최대 3 개의 16-bit 값(a, b, c) 을 동시 기록.

  • 컨텍스트: 레이어 시작 시 (M, N, K) 튜플 초기화, weight/activation scale factor 주입.

  • dest_cache 필드가 대상 캐시 뱅크를 선택 (fmap_shape vs weight_shape).

5. CVO (SFU)

CVO 는 별도 데이터플로우 다이어그램이 없으나, 아래 경로를 따릅니다.

Dispatcher
    │
    ▼
cvo_control_uop_t → SFU (단일 BF16 스칼라 파이프라인)
                       ▲
                       │ L2 Cache ``src_addr``  ─── 입력 벡터
                       │
                       ▼
                    함수 파이프라인 (CORDIC / LUT)
                       │
                       └─► L2 Cache ``dst_addr`` / GEMV 직결 FIFO

Fast Path: 직전 GEMV 결과를 SFU 가 즉시 소비하는 경우, src_addrspecial tag 로 지정하여 L2 왕복을 생략합니다. 이 최적화는 Dispatcher 의 의존성 추적 로직이 자동 판단합니다.

6. 의존성과 완료 통지

명령어 간 의존성은 Global Scheduler 가 다음 두 정보로 해소합니다.

  • Address Hazard: dest / src L2 주소의 read-after-write 검사.

  • Resource Hazard: GEMM·GEMV·SFU 자원의 점유 상태.

비동기 명령어(async = 1) 의 완료는 fsmout_npu_stat_collector 블록이 수집하여 AXI-Lite STAT_OUT 레지스터로 호스트에 통지합니다.