모듈 개요

pccx-lab 은 Tauri 2 데스크톱 앱으로, 엄격히 분리된 4개의 Rust / TypeScript 모듈을 하나의 pccx NPU 검증·프로파일링 IDE 로 묶어줍니다.

모듈

언어

의존

역할

core/

Rust

.pccx 포맷, 트레이스 분석, roofline / bottleneck / synth-report 파서

ui/

TypeScript (React + Tauri)

core/ (IPC 경유)

쉘, 시각화, 리포트 대시보드

uvm_bridge/

Rust + DPI-C

core/

SystemVerilog / UVM ↔ core/ 경계

ai_copilot/

Rust

core/ 트레이스 타입만

LLM + UVM-전략 생성기 래퍼

의존성은 내부 방향으로만 흐릅니다. core/ 는 UI / 프레임워크 크레이트를 절대 import 하지 않고, ui/core/ 의 공개 API 를 Tauri 커맨드 브릿지 경유로만 사용합니다.

쉘 한눈에

기본 레이아웃은 모던 EDA IDE (VTune / Nsight 스타일) 를 모방합니다. 상단 메뉴바, 툴바, 탭 스트립, 활성 작업 패널, 2개의 도킹 가능한 사이드 패널 (Live Telemetry + AI Copilot).

pccx-lab Timeline 뷰 — 사이클 축 위의 NPU 이벤트 스윔 레인

위 캡처는 Timeline 탭입니다. 각 스윔 레인이 하나의 코어이고, 이벤트는 타입별 색상 코드 (MAC_COMPUTE / DMA_READ / DMA_WRITE / SYSTOLIC_STALL / BARRIER_SYNC) 로 표시됩니다. 우측 통계 패널은 Rust 의 core_utilisation IPC 가 채웁니다.

주요 탭 (2026-04-20 기준)

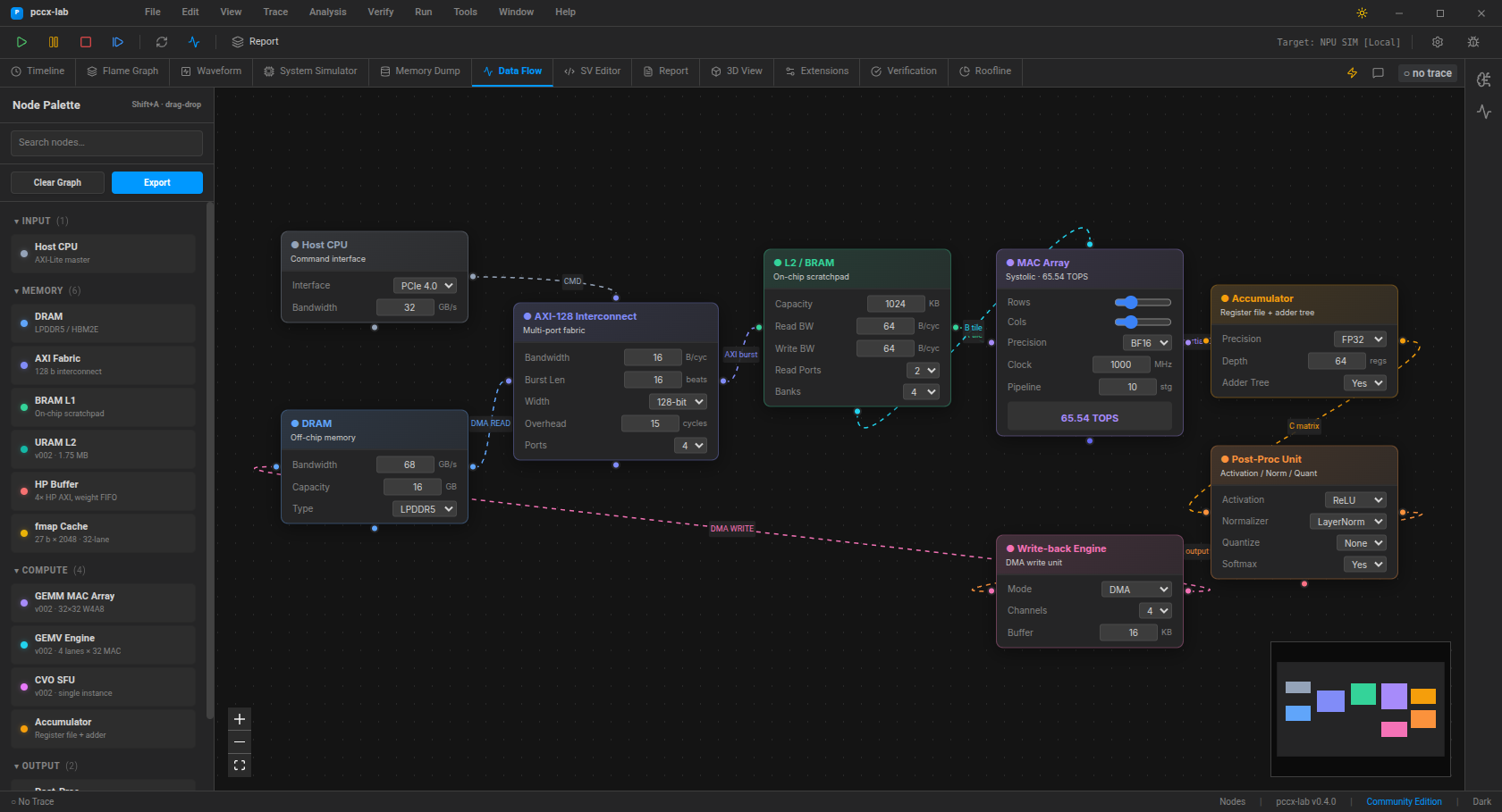
Blender 급 팔레트 + pccx v002 노드 타입을 갖춘 Node Editor

컴포넌트

단축키

용도

Timeline

Timeline.tsx

사이클 축 스윔-레인 이벤트 타임라인

Flame Graph

FlameGraph.tsx

계층적 stall / compute 스택

Waveform

WaveformViewer.tsx

시그널 웨이브폼 (향후 VCD sink)

System Simulator

HardwareVisualizer.tsx

3D 시스톨릭 어레이 라이브 뷰

Memory Dump

MemoryDump.tsx

flat trace buffer 의 페이지화된 hex 뷰

Data Flow

NodeEditor.tsx

Shift+A

Blender 급 블록 다이어그램 캔버스

SV Editor

CodeEditor.tsx

SystemVerilog 에디터 + AI 인라인 생성

Report

ReportBuilder.tsx

엔터프라이즈 리포트 컴포저

Verification

VerificationSuite.tsx

4-카드 pccx-FPGA 검증 대시보드

Roofline

Roofline.tsx

ECharts 루프라인 차트

검증 대시보드 (pccx-FPGA 브릿지)

Verification -> Synth Status 서브탭의 4-카드 대시보드

Verification → Synth Status 서브탭은 pccx-FPGA RTL 검증을 위한 원스톱 대시보드입니다. 4개 카드가 위에서 아래로 쌓입니다:

  1. Run Verification Suite — 인접한 pccx-FPGA 레포의 hw/sim/run_verification.sh 를 shell 실행하고 테스트벤치별 verdict 테이블을 반환. 각 행의 Open 버튼은 생성된 .pccxtrace-loaded 이벤트로 Timeline 에 로드합니다.

  2. Synthesis Statushw/build/reports/{utilization,timing_summary}_post_synth.rpt 를 파싱, LUT / FF / RAMB / URAM / DSP 카운트와 WNS 타이밍 verdict 를 보여줍니다.

  3. Roofline Analysis — 현재 캐시된 트레이스의 arithmetic intensity, achieved GOPS, compute-vs-memory-bound verdict 를 계산합니다.

  4. Bottleneck Windows — 고정 윈도우 기반 DMA / stall hotspot 목록, share %, 이벤트 수, 코어 커버리지 (정규화) 포함.

End-to-end 흐름은 검증 워크플로우 참고.

Tauri IPC 표면 (17 커맨드)

커맨드

용도

load_pccx(path)

트레이스 캐시 + trace-loaded emit

fetch_trace_payload()

Timeline 용 flat 24-B/event 버퍼

get_core_utilisation()

코어별 MAC-이용률 통계

compress_trace_context()

LLM-프롬프트 사이즈 트레이스 요약

generate_uvm_sequence_cmd(strategy)

SV UVM 시퀀스 stub

list_uvm_strategies()

5개 내장 전략 열거

generate_report()

레거시 엔터프라이즈 리포트

generate_markdown_report(util_path, timing_path)

트레이스 + synth 의 Markdown 요약

analyze_roofline()

Arithmetic intensity + bound verdict

detect_bottlenecks(window_cycles?, threshold?)

Hotspot 윈도우 목록

load_synth_report(util_path, timing_path)

파싱된 Vivado synth 리포트

run_verification(repo_path)

전체 pccx-FPGA 스위트 실행

list_pccx_traces(repo_path)

hw/sim/work/ 트레이스 열거

validate_license(token)

Tier + licensee + 만료

get_license_info()

컴파일-인 tier

get_extensions()

플러그인 카탈로그 (로컬 LLM, VCD exporter, …)

Native-window 자동화

위의 모든 것은 진짜 webkit2gtk 웹뷰 안에서 tauri-driver 로 구동되며 — CI 가 쓰는 동일한 E2E 하네스입니다. 검증 워크플로우 페이지가 selenium + tauri-driver 셋업을 설명하며, 현재 19개 pytest 케이스가 IPC 표면 전체를 end-to-end 로 검증합니다.