Module Overview

pccx-lab is a Tauri 2 desktop app that bundles four strictly-separated Rust / TypeScript modules into a single verification + profiling IDE for the pccx NPU architecture.

Module

Language

Depends on

Role

core/

Rust

.pccx format, trace analysis, roofline + bottleneck + synth-report parsers

ui/

TypeScript (React + Tauri)

core/ (via IPC)

shell, visualisations, report dashboard

uvm_bridge/

Rust + DPI-C

core/

SystemVerilog / UVM ↔ core/ boundary

ai_copilot/

Rust

core/ trace types only

LLM + UVM-strategy generator wrappers

Dependencies flow inwards only. core/ must never import a UI or framework crate; ui/ only uses core/’s public API via the Tauri command bridge.

Shell at a glance

The default layout mirrors a modern EDA IDE (think VTune / Nsight): a top menu bar, a tool ribbon, a tab strip, the active work panel, and two dockable side panels (Live Telemetry + AI Copilot).

pccx-lab Timeline view — swim lanes of NPU events over cycles

The capture above shows the Timeline tab. Each swim lane is a core; events are colour-coded by type (MAC_COMPUTE / DMA_READ / DMA_WRITE / SYSTOLIC_STALL / BARRIER_SYNC). The right-hand stats panel is driven by the Rust core_utilisation IPC.

Main tabs (2026-04-20)

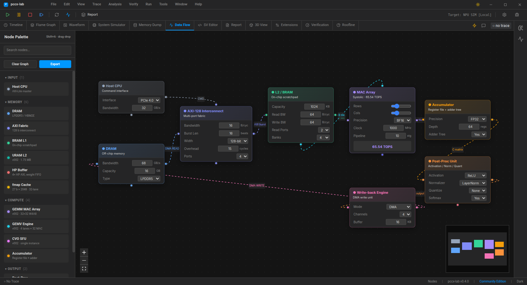
Node Editor with Blender-grade palette and pccx v002 node types

Tab

Component

Hot-key

Purpose

Timeline

Timeline.tsx

Swim-lane event timeline over cycles

Flame Graph

FlameGraph.tsx

Hierarchical stall / compute stacks

Waveform

WaveformViewer.tsx

Signal waveforms (future VCD sink)

System Simulator

HardwareVisualizer.tsx

3D systolic array live view

Memory Dump

MemoryDump.tsx

Paginated hex view of the flat trace buffer

Data Flow

NodeEditor.tsx

Shift+A

Blender-grade block-diagram canvas

SV Editor

CodeEditor.tsx

SystemVerilog editor + AI inline gen

Report

ReportBuilder.tsx

Enterprise report composer

Verification

VerificationSuite.tsx

4-card pccx-FPGA verification dashboard

Roofline

Roofline.tsx

ECharts roofline chart

Verification dashboard (pccx-FPGA bridge)

Verification -> Synth Status sub-tab with 4-card dashboard

The Verification → Synth Status sub-tab is the one-stop dashboard for pccx-FPGA RTL verification. Four cards stack top-to-bottom:

  1. Run Verification Suite — shells out to hw/sim/run_verification.sh in the sibling pccx-FPGA repo and returns the per-testbench verdict table. Each row has an Open button that loads the generated .pccx into the Timeline via the trace-loaded event bus.

  2. Synthesis Status — parses hw/build/reports/{utilization,timing_summary}_post_synth.rpt and surfaces LUT / FF / RAMB / URAM / DSP counts plus the WNS timing verdict.

  3. Roofline Analysis — arithmetic intensity, achieved GOPS, compute-vs-memory-bound verdict, computed on the currently-cached trace.

  4. Bottleneck Windows — fixed-window DMA / stall hotspot list with share %, event count, and core coverage (normalised).

See Verification Workflow for the end-to-end flow.

Tauri IPC surface (17 commands)

Command

Purpose

load_pccx(path)

Cache a trace + emit trace-loaded

fetch_trace_payload()

Flat 24-B/event buffer for the Timeline

get_core_utilisation()

Per-core MAC-utilisation stats

compress_trace_context()

LLM-prompt-sized trace summary

generate_uvm_sequence_cmd(strategy)

SV UVM sequence stub

list_uvm_strategies()

Enumerate the 5 built-in strategies

generate_report()

Legacy enterprise report

generate_markdown_report(util_path, timing_path)

Markdown summary of trace + synth

analyze_roofline()

Arithmetic intensity + bound verdict

detect_bottlenecks(window_cycles?, threshold?)

Hotspot window list

load_synth_report(util_path, timing_path)

Parsed Vivado synth report

run_verification(repo_path)

Run the full pccx-FPGA suite

list_pccx_traces(repo_path)

Enumerate hw/sim/work/ traces

validate_license(token)

Tier + licensee + expiry

get_license_info()

Compiled-in tier

get_extensions()

Plugin catalogue (local LLM, VCD exporter, …)

Native-window automation

Everything above runs in a real webkit2gtk webview driven by tauri-driver — the same E2E harness that CI uses. The Verification Workflow page spells out the selenium + tauri-driver setup; 19 pytest cases currently exercise the whole IPC surface end-to-end.